





This is a model of an Air Cooled Condenser (Also known as an Air Cooled Heat Exchanger, or Air Cooled Chiller)These industrial structures are typically used in steam based power plants (nuclear, or any other type of thermal power plant)
The Blend file is very well organized. I have tried to optimize it as much as possible by using instancing where possible.
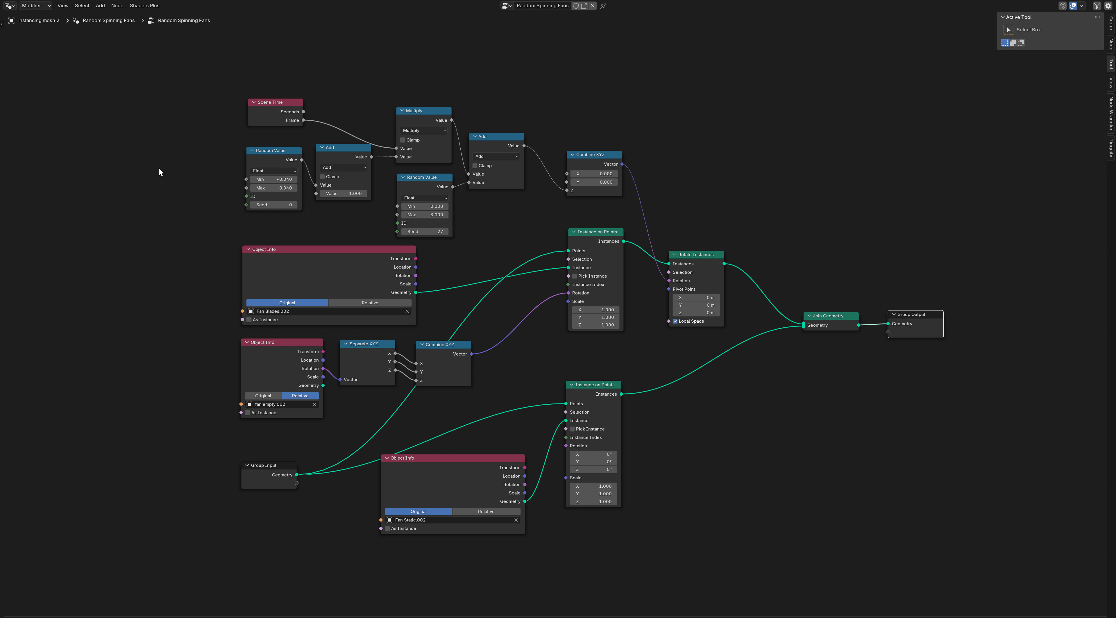
The Fans are instanced and animated with a random variation in their RPM (done with Geometry nodes)
The package also includes an FBX with everything applied as a mesh.