Z
zhenyuanopterus
Nicely done! Works great in Blender 3.6. Some minor artifacts (parallel ridges) that I suspect came from the Nasa source data. The included regolith PBR material is beautiful, and worth the price alone.






In these files you will find high & low resolution meshes of the lunar crater named Sverdrup. All the geometry is in scale 1:100 accurate to real world scale.
The Lunar Orbiter Laser Altimeter Gridded Data Records were used to extract the geometry and generate the meshes.
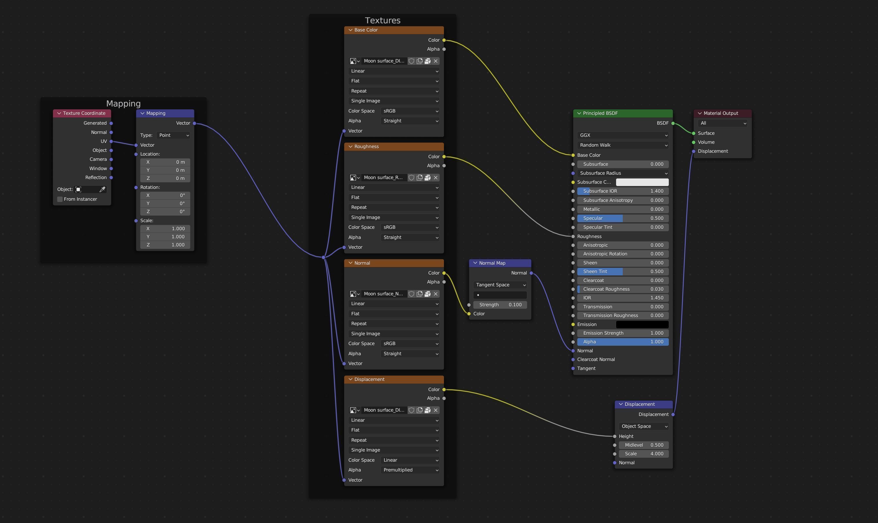
There are additional 2K and 4K textures added in order to add visual complexity to the surface.
There is a node setup added, which was used to render the images you see.