

















Trilobite – High-Quality Subdivision Ready 3D Model
Bring the ancient seas to life with this meticulously crafted Trilobite 3D model. Designed for both realism and usability, this asset is perfect for projects requiring scientific accuracy or high-quality visual appeal.
Features:
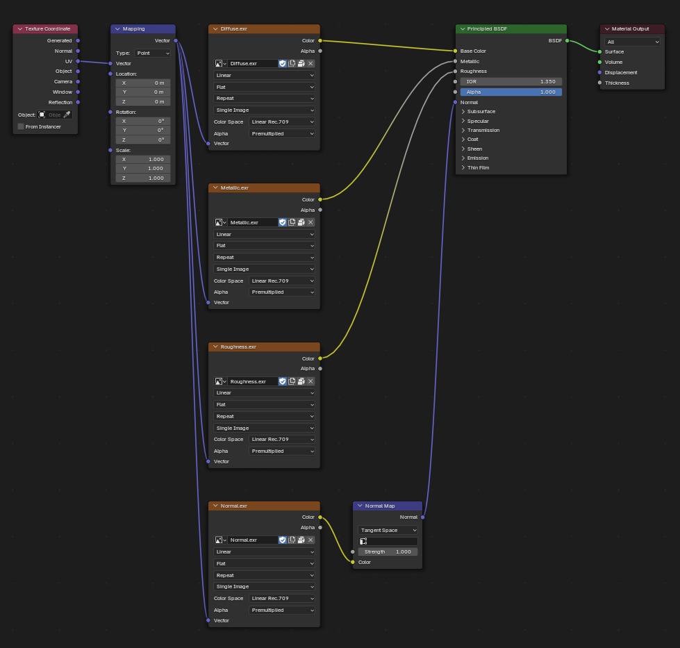
Textures:High-resolution 8K PBR textures ensure exceptional realism and fidelity:Diffuse for base colorMetallic for reflective propertiesRoughness for surface micro-detailsNormal for depth and detailOptimized for compatibility with all major render engines (Cycles, Arnold, V-Ray, etc.).
Applications:
File Formats:Blender (Native)FBX, OBJ, GLB, 3DS – ensuring versatility across platforms and workflows.
Additional Benefits:Fully prepared for rendering pipelines, saving you hours of preparation time.Adaptable design suitable for both creative and scientific applications.High-quality topology ensures compatibility with advanced shaders and lighting setups.
File Formats: Blender, FBX, OBJ, GLB, 3DS