




























Beautiful, realistic, game-ready octopuses! This pack contains a master octopus mesh, rigged and with clean topology, along with 8K PBR textures. Multiple color, subsurface, bump, and displacement maps can be mixed and matched to get many unique varieties. Optimized topology (quads only) and clean UV mapping improves performance in game engines and animations.
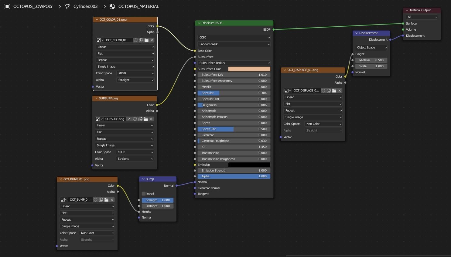
TEXTURES:8K, PBR textures. Includes 8 full-color maps, 6 subsurface maps, 6 bump maps, and 6 displacement maps. The octopus material uses a standard PBR nodes setup, an example of which can be seen in the documentation.
ARMATURE:Fully rigged with 148 bones. Each tentacle contains 18 bones, plus 4 head bones.
Includes 12 poses, stored as pose assets, which can be accessed in the Asset Library. In order to use the poses, just select the armature, enter pose mode, choose the pose you want, and click apply. The poses are based on footage of wild octopi.
MESH:The mesh contains 47,681 vertices, and is subdivision-ready. Model has clean topology, quads only, and a non-overlapping UV map.
Also includes a variety of Vertex Groups, labeled according to the corresponding anatomy.
