D
dansnow21











High detailed trim sheet ready to use with all 3D softwares and game engines such as Blender, Maya, 3DS Max, Houdini, Unreal Engine, Unity, etc.
Trim sheet Windows is perfect for a low poly houses. Modelled in Blender, baked in Marmoset Toolbag and textured in Substance painter.
This pack contains:
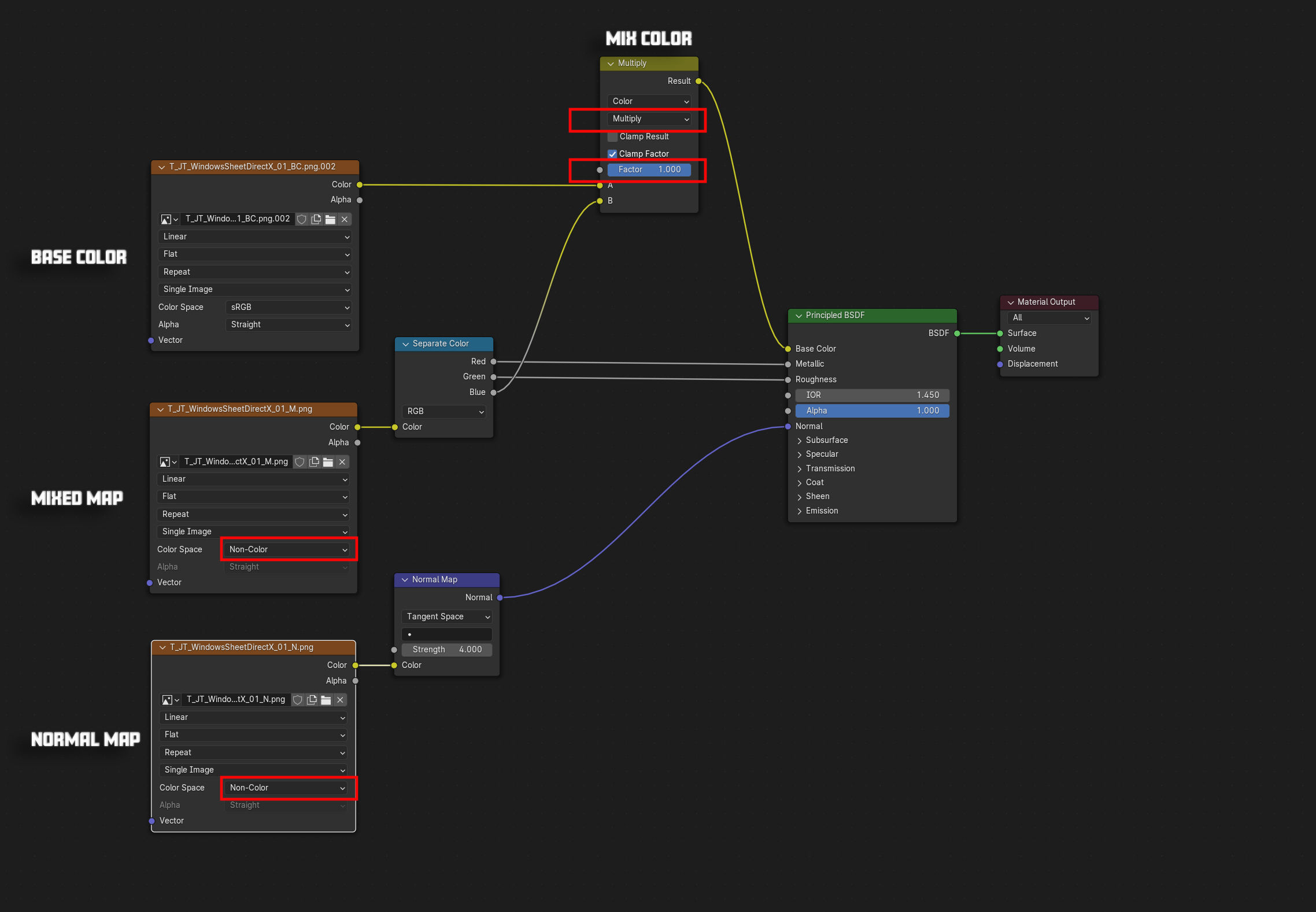
Node setup provided (see setupBlender.jpg in preview)