
























Astrological signs 3D Models
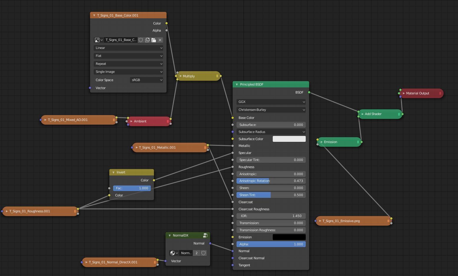
Blender Format (With Correct Shading  network)   You can see at the ScreenShot.
.
Note :                                                                                                                                                                                                                                                                                                                                                                                                                                                                                                                                                                                                                                                                                                                                                                                                                                                                                                                                                                                                                                                                                                                                                                                                                                                                                                                                                                                                                                                                                                                                                                                                                                                                                                                                                                                                                                                                                                                                                                                                                                                                                                                                                                                                                                                                                                                                                                                                                                                                                                                                                                                                                                                                                                                                                                                                                                                                                                                                                                                                                                                                                                                                                                                            
Transformations are At 0.0.0 (scene origin)
.Names:
Object names :
- S _Gemini _01 + S _Rope*A* _21
 - S _GeminiTX _01 + S _Rope*A* _14
 
etc.
.
Materials Name :
- M _Sign _01
 
- M _Rope _01
 - M _Necklace _01
 
etc.
.Textures : 2048x2048 PNG x19 textures
- T _Signs _01 _Base _Color
 - T _Necklace _01 _Roughness
 - T _Rope _01 _Mixed _AO
 
etc.
Formats :