




Description of work:
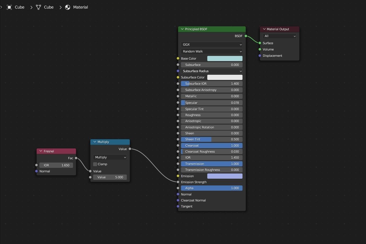
The jellyfish was made using procedural geonodes in blender.
In the nodes you can see the logic for creating this model and animation, no keys, only mathematical nodes.
Textures generated in blender!
Suitable for study or production)
triangles: 1 929 830
thank you for supporting me)